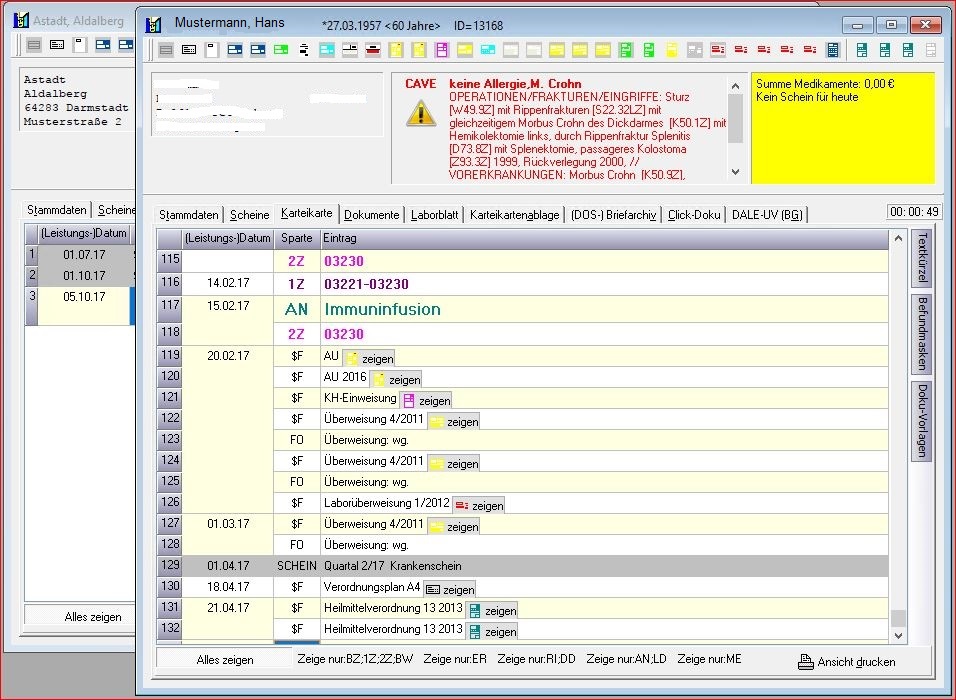
Karteikarte
Die Karteikarte ist derzeit in drei Bereiche aufgeteilt.
1. Das Leistungsdatum: dies ist der Tag an dem der Patient die entsprechende Leistung durch das Praxisteam erhält.
2. Die Sparte: Info für die Bereichsbezeichnung und Zuordnung zu dem jeweiligen Eintrag.
1Z = welcher Arzt hat behandelt (alternative zu Behandlungsziffer wenn mehrere Ärzte in der Praxis sind - 1Z, 2Z, 3Z)
AN = Anamnese
DD = DauerDiagnose,
LD = Laufende Diagnose,
ME = Medikamente
RI = Risiken
BZ = Behandlungsziffern
ER= Erfassen
3. Eintrag Der Bereich Eintrag stellt die eigentliche zentrale Akte eine Patienten dar.
Hier werden alle relevanten Informationen zum Krankheitsverlauf und der Besuche in der Praxis eingetragen
Je nach Spartenkürzel werden die eingetragenen Daten entsprechenden Funktionen zugeordnet.
Die Einstellung für die einzelnen Sparten werden im Bereich "Einstellungen - Sparten" vorgenommen
Die Sparte enthält die Abkürzung für die jeweilige Leistung bzw. den Leistungserbringer.
Im Bereich Eintrag werden alle Daten der jeweiligen Leistung erfasst. Dies können die ICD Ziffern, Langtexte oder auch Formulareinträge sein.
Gibt man in die Sparte "Eintrag" einen nach dem SpartenTitel entsprechenden Text oder eine Ziffer ein, kann man mit der TAB-Taste in die nächste Zeile springen
Man befindet sich dann wieder im Bereich der Sparten und kann entweder mit TAB in den Bereich Eintrag wechseln oder mit RETURN den Spartenbereich öffnen und über die Anfangszeichen oder per Pfeiltaste eine neue Sparte auswählen.
Die einzelnen Quartale werden jeweils durch eine graue Zeile mit der entsprechenden Beschriftung voneinander getrennt.

Mit dem Personal Edition von HelpNDoc erstellt: EBooks einfach erstellen